Bueno seguimos con nuestra instalación de Revit Server…
Ahora vamos a «Instalar» propiamente dicho Revit Server… primero necesitaremos la carpeta con los archivos de instalación de Revit (en esta caso Revit 2016… le damos a «Setup»,
Dentro de la instalación nos vamos a «Instalar Herramientas y utilidades»
Y seleccionamos Revit Server (en mi captura ya lo tengo instalado)… si estás siguiente los post lo normal es que no lo tengas instalado.
Le damos a «Instalar» y…. NO FUNCIONA! Como dijimos al principio de la serie de tutoriales es que uno de los requisitos es que tengamos un Windows Server (2008 o 2012)… pues nada a «modificar» el archivo de instalación.
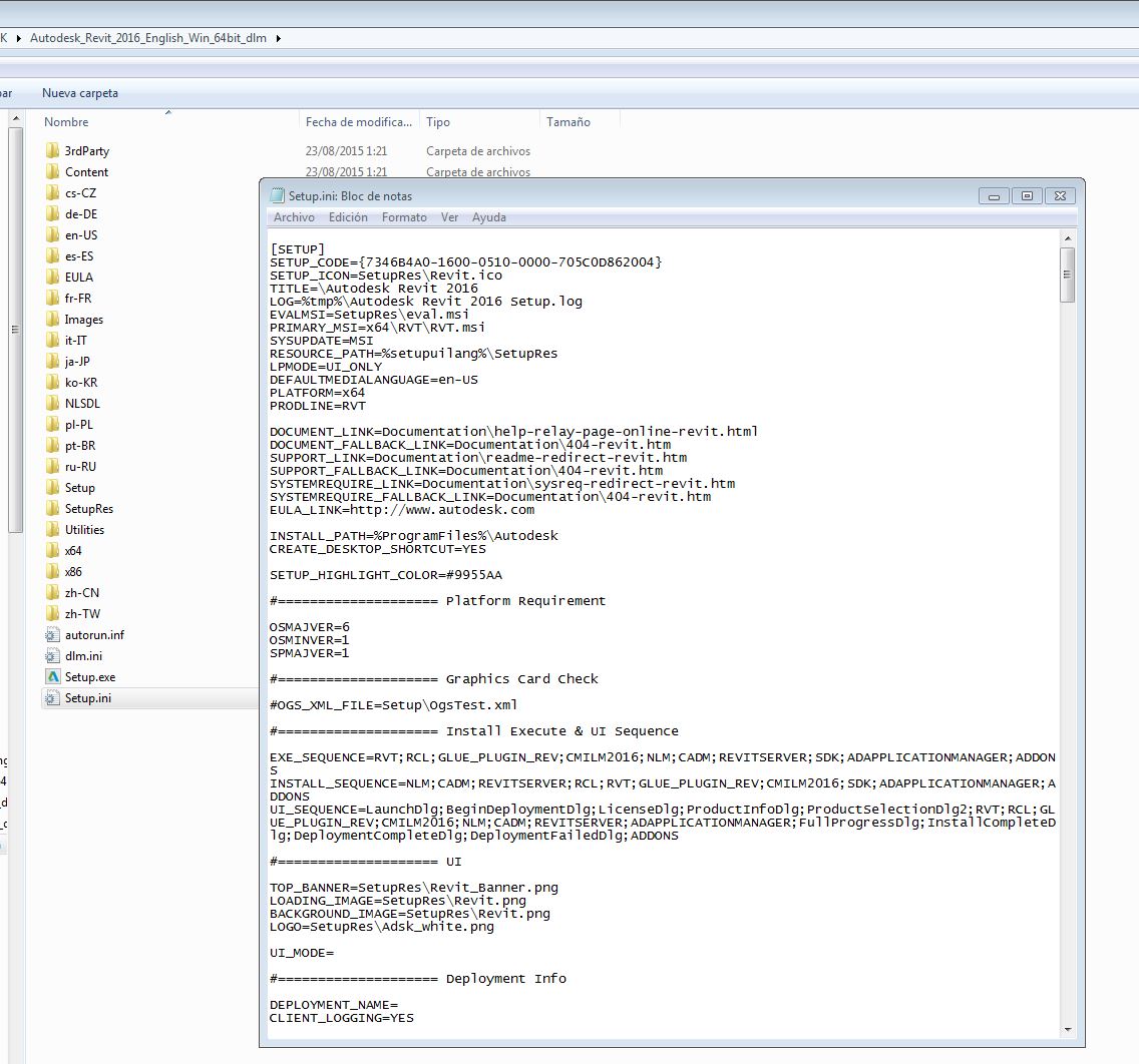
Donde tengamos nuestro ficheros de instalación de Revit buscaremos el archivo llamado «Setup.ini», lo editamos con el block de notas de Windows y tendremos algo parecido a lo que se en la captura:

Buscamos la cadena «REVITSERVER», si leemos las lineas siguientes veremos que nos dice la plataforma donde se puede instalar (x64) nombre de producto… y una linea llamada PREREQUISITE, es decir los requerimientos mínimos necesarios para instalarlo, el primer requisito es el «OScheck» es decir chequeo del sistema operativo donde lo estamos instalando para comprobar que es Windows Server, pues nada lo borramos y guardamos ;) El fichero debe quedar como el que os muestro aquí abajo.
Volvemos a ejecutar la instalación… y si todo va bien, Revit Server se habrá instalado perfectamente… Aunque aún no será operativo, ya que una vez instalado habrá que modificar aún algunos parámetros dentro de Windows que nos permitirá usar y administrar Revit Server. Cómo veis la instalación paso a paso es muy sencilla y teniendo en cuenta algunos «trucos» como el anterior podremos instalar Revit Server en cualquier ordenador sin tener que tener un ordenador dedicado solo a esta tarea. En el próximo tutorial veremos la ultima modificaciones de Revit Server y la configuración dentro de Revit.
Un saludo, Jose.

Deja una respuesta